|
<< Нажмите для показа Оглавления >> Навигация: Специальные возможности > Сделки > Дерево сделок |
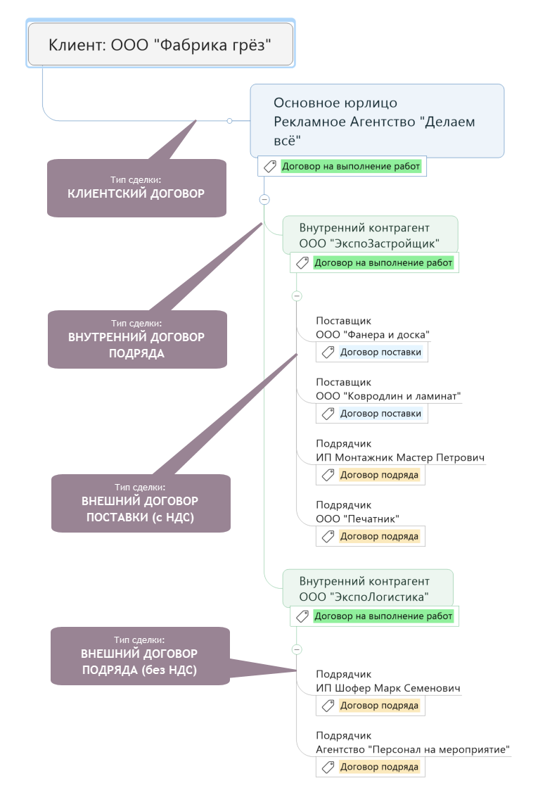
Дерево сделок представляет собой сетевую структуру типа «дерево», корнем которого является Основная сделка (сделка между клиентом и внутренним контрагентом – компанией), а ветвями и листьями являются Дочерние сделки (на подряд, на поставку материалов, на аренду оборудования и т.п.)
Пример дерева сделок с одним основным подрядчиком (одно юрлицо у компании):

Вариант более сложного дерева сделок может быть, когда компания заключает сделку с клиентом от имени одного юридического лица, потом заключает договор подряда с другим или другими юрлицами (также собственными), которые уже далее заключают договора на выполнение работ и поставку материалов с внешними контрагентами. Пример организации такого дерева сделок представлен ниже:
